Aucun produits
* Les prix peuvent varier en fonction de votre pays.
* Une contribution supplémentaire peut être ajoutée au moment du paiement.
Nouveaux produits
Hide non-mandatory fields in products, proposals, orders, invoices and other Dolibarr forms. Simplify the interface, improve usability and reduce user errors by displaying only essential fields. Ideal for companies that want a cleaner, faster and more efficient Dolibarr experience without modifying core files.
Module Dolibarr + PWA pour créer des pré-devis en mode déconnecté. Les commerciaux saisissent leurs devis sur smartphone/tablette sans connexion, génèrent des PDF sur le terrain, puis synchronisent avec Dolibarr. Détection automatique des conflits de prix. Conversion en devis officiels. Multi-entités supporté.
mp1437d20260103171059
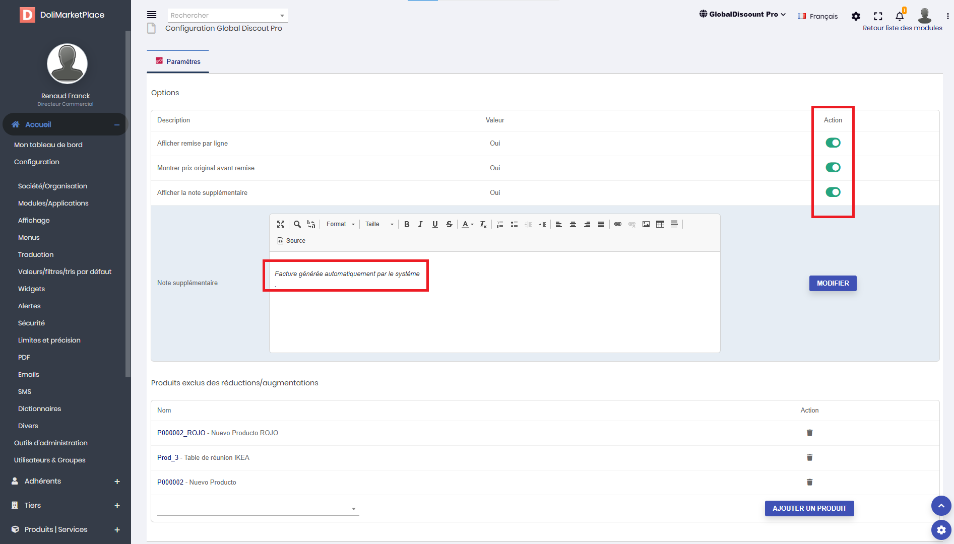
Global Discount Pro permet d'appliquer facilement des remises ou des majorations globales à vos devis, commandes et factures dans Dolibarr ERP & CRM. Ce module offre une flexibilité totale en ajustant le prix final avec un pourcentage à la hausse ou à la baisse, tout en vous permettant d'exclure certains produits ou services.
|
|
GlobalDiscount Pro permet d'appliquer facilement des remises ou des majorations globales à vos devis, commandes et factures dans Dolibarr ERP & CRM. Ce module offre une flexibilité totale en ajustant le prix final avec un pourcentage à la hausse ou à la baisse, tout en vous permettant d'exclure certains produits ou services. Il offre également une traçabilité complète des opérations effectuées et plusieurs options d'affichage personnalisables.
Caractéristiques principales:
Remise et augmentation globales : appliquez une remise ou une augmentation en pourcentage à l'ensemble d'un devis, d'une commande ou d'une facture.
Prix cible : définissez un prix cible et le module calculera automatiquement le taux d'actualisation nécessaire pour l'atteindre.
Exclusion de produits/services : Sélectionnez les produits ou services à exclure de l’application des remises ou des augmentations.
Traçabilité avancée : Le module enregistre la date, l'utilisateur et les détails de chaque modification effectuée.
Réglages successifs : Réalisez plusieurs augmentations ou réductions de manière illimitée, avec la possibilité d'annuler les dernières opérations.
Personnalisation PDF : Choisissez si la remise doit apparaître sur le document PDF généré, avec les options d'affichage (nouveau prix, ancien prix, montant de la remise).
Affichage en temps réel : Visualisez la remise globale directement sur l'écran de saisie pour un suivi instantané.
Répartition sur lignes : Répartissez la remise appliquée sur les lignes du document, et personnalisez son affichage dans le PDF (remise, ancien prix, nouveau prix).
Note publique personnalisée : Affichez les détails de la remise dans la note publique du document pour mettre en évidence la remise accordée.
Avantages :
Flexibilité totale : ajustez facilement vos prix à la hausse ou à la baisse selon vos besoins.
Transparence et traçabilité : Suivez précisément toutes les opérations de réduction ou d'augmentation.
Expérience client améliorée : Personnalisez l'affichage des remises pour une communication claire et attractive avec vos clients.
Gain de productivité : Appliquez des remises globales rapidement, sans avoir à les gérer ligne par ligne.
Avec GlobalDiscount Pro, optimisez votre gestion des remises et des ajustements de prix, garantissant ainsi une plus grande efficacité et flexibilité dans vos opérations commerciales.
demo / demo
Discover the full online demo
|
Boost your DolibarrDiscover our professional modules to simplify management, automate tasks, and gain efficiency.
|

If you encounter a problem, please provide the following information: